This Blog is mainly on SAP Exam Questions and Selected "How-to" SAP processes
Tuesday, December 31, 2024
Sunday, December 29, 2024
Saturday, December 28, 2024
Friday, December 27, 2024
Tuesday, December 24, 2024
Friday, December 20, 2024
Q&A in Class (2024-12-20) S4140
--------------------------------------------------------------------------------------------------------------------------------------------------------------------------------------------
Question: What are the Basic required Master Data in Quality Planning for Inspection Lot ?
- Must be Material Master but at least with "Quantity Update" in the Material Type.
- As for Quality Planning Basic Master data, please check the following Link to Blog Posts.
https://froggysap.blogspot.com/2024/12/sap-qm-quality-planning-master-data.html
--------------------------------------------------------------------------------------------------------------------------------------------------------------------------------------------
Question: The Confusion of Planned Processes and Event-Controlled Processes in SAP QM presentation.
- Planned Processes
- Movement type triggered Inspection Lots (eg: GR with ref to PO)
- Recurring Inspection (for Batches via Deadline Monitoring)
- Source Inspection (Inspection Lot for PO before GR)
- Stability Studies
- Calibration via Inspection Lot (QM-PM integration for Equipment Calibration)
- Quality Audit
- Unplanned Processes
- Customer Complaint
- Internal Complaint
- Complaint to Vendor
- Defect Recording
--------------------------------------------------------------------------------------------------------------------------------------------------------------------------------------------
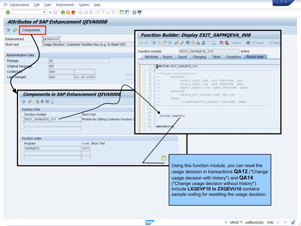
Question: Is there a way to reverse incorrect stock posting that was done via UD?
Findings: After UD in QA11, it is not possible to reverse the UD via QA12. Assuming the UD wrongly perform Quantity Posting from QI to Blocked Stock (the intended Qty Posting is QI to Unrestricted). So, the wrong posting for example used Movement type "350" (QI to Block), and via MIGO using "351" to reverse is not possible as the Material activated for QM cannot manually move stocks back into QI stock type. I have tried Activating Inspection type "08" (Transfer Posting), and this also not allow "351" via MIGO to perform the "Reversal".
Recommendations: see the screen shot above suggested solution by SAP to use SAP user exit QEVA0008 and SAP function EXIT_SAPMQEVA_008 and this will require ABAP developer assistance; from the MM point of view will required OMJJ to allow the reversal movement type to use in QA12 (UD Change with History), QA14 (UD Change without History).
You can find Exit "EQVA0008" in t-code CMOD, check the Function module EXIT_SAPMQEVA_008 where you can find the example ABAP coding for UD Reversal in Include Programs LXQEVF10 to ZCQEVU10.
--------------------------------------------------------------------------------------------------------------------------------------------------------------------------------------------
Question: Notes on overview of QM for PP application for GR Inspection Lot for Production Order, In-Process Quality Control for Production Order AND Early Inspection Lot for Production Goods Receipt.
Answer: QM for Manufacturing offer QM processing for 3 main Modules:
- Inspection type "03" (for Production Order In-Process QC)
- Inspection type "04" (for Prod Order Goods Receipts QA with option for Early Insp Lot before GR)
- Inspection type "130" (for External Processing PR-PO for Operations via Ctrl Key PP06)
- Inspection type "03" (for Process Order Order In-Process QC)
- Inspection type "04" (for Process Order Goods Receipts QA with option for Early Insp Lot before GR)
- Inspection type "130" (for External Processing PR-PO for Operations via Ctrl Key PI06)
- Inspection type "13" (REM In-Process QC)
- Inspection type "04" (Goods Receipt Repetitive Manufacturing Planned Orders)
--------------------------------------------------------------------------------------------------------------------------------------------------------------------------------------------
Question: Notes on overview of QM for SD application.
Answer: Standard SAP provides the following Inspection Types for QM-SD integration:
- Inspection type "06" (Customer Return Inspection)
- Inspection type "10" (Inspection for Delivery to Customer with Sales Order)
- Inspection type "11" (Inspection for Delivery to Customer without Sales Order)
https://froggysap.blogspot.com/2014/08/sap-erp-qm-inspection-type-10-delivery.html
--------------------------------------------------------------------------------------------------------------------------------------------------------------------------------------------
Question: Notes on QM Inspection type Purpose, Usage, Trigger, and summary Processes
Answer: see above and the list is still Work-in-Progress.
--------------------------------------------------------------------------------------------------------------------------------------------------------------------------------------------
Question: Menu path for Attribute and UD Selected set plus creation step ?
SAP QM uses 7 Catalogs for its Code Groups and Codes:
- Catalog "1" for Attributes of Qualitative MIC, the Code Group and Codes are assigned to Selected Set and then the Selected Set assign to the MIC.
- Catalog "3" for UD, the Code Group and Codes are assigned to Selected Set and then the Selected Set assign to the Inspection Type.
https://froggysap.blogspot.com/2024/12/sap-qm-selected-set-for-attributes-of.html
--------------------------------------------------------------------------------------------------------------------------------------------------------------------------------------------
Question: CTCM status in Inspection Lot not updated despite necessary settings done in Certification Type, also CROK status in Inspection Lot not updated despite Certificate Receive entered in QC51 ?
Answer: in S/4HANA2022, below is checking QM Cert.Check at GR for PO
https://froggysap.blogspot.com/2024/12/sap-qm-incoming-certificate-check.html
--------------------------------------------------------------------------------------------------------------------------------------------------------------------------------------------
Question: Review notes, step by step for Calibration (PM-QM Integration) process.
SAP equipment calibration is a process that ensures testing equipment, such as meters, gauges, and instrumentation, is set up, checked, and maintained to provide accurate results. The process involves integrating test equipment management from the SAP Quality Management module with maintenance order processing in PM.
Answer: An example of the process flow in SAP transaction presentation is the following link:
https://docs.google.com/presentation/d/1iwUp0qpUaamrGEbMb7tBhBSakOYcaNtP3vUdXIOdQyA/edit?usp=sharing
--------------------------------------------------------------------------------------------------------------------------------------------------------------------------------------------
Question: Review notes, Dynamic Modification example update to Quality Level.
The dynamic modification rule contains the definition of the inspection stages, the dynamic modification time, and the conditions for the inspection stage changes. An inspection stage specifies inspection parameters such as the inspection severity, as well as the probability that an inspection is to be performed.
Answer: See the following Blog Posts of how to setup DMR and the processing:
https://docs.google.com/presentation/d/1DGo0PT2pEYs83ox7QwLIUuqQtgFDFZ6DW_gk3gbN7Xs/edit?usp=sharing
--------------------------------------------------------------------------------------------------------------------------------------------------------------------------------------------
Question: In many of the HANA Analytics for QM, there is a chart selection for "Donut Chart", what is the different between "Donut Chart" vs "Pie Chart" ?
Both pie and donut charts are used to visually represent data as a percentage of a whole, but they have some key differences.
- A pie chart is a circle divided into slices, while a donut chart is similar but has a hole in the center.
- A pie chart is best for comparing 3–6 data series with clear differences in their proportions. A donut chart is best for comparing a small number of slices where there's a large difference in the relationship between the elements.
- A donut chart's blank center can be used to display a label or icon or just some extra text in the center (in the hole).
Answer: as above.
--------------------------------------------------------------------------------------------------------------------------------------------------------------------------------------------
Question: What the "Overview" related Analytics app in SAP Logistics of MM, PP, SD, QM, PM, PS ?
Probably over 17,000 FIORI Apps have been released to-date as can be found in https://fioriappslibrary.hana.ondemand.com/sap/fix/externalViewer/, and one type FIORI App that
Answer: As requested, here is the testing of the MM "Procurement Overview" Analytics FIORI App
https://froggysap.blogspot.com/2018/12/procurement-overview-fiori-app-in-s4.html
--------------------------------------------------------------------------------------------------------------------------------------------------------------------------------------------
Question: How to set T-code Text to FIORI Tile ?
https://froggysap.blogspot.com/2024/12/sap-navigation-s4hana-fiori-app-tile.html
--------------------------------------------------------------------------------------------------------------------------------------------------------------------------------------------
Question: Notes for UD Code Quality Scores updating the Vendor Evaluation Quality Criterion ?
Carried over from ECC to S/4HANA, simulation of the Blog Posts is S/4HANA 2022, the standard system provides 3 Quality Sub criteria:
- Quality (Quality Score from UD Codes)
- Complaints (Quality Score via QM Notifications)
- Audit (Audit Results Scores)
https://froggysap.blogspot.com/2024/12/sap-qm-usage-decision-quality-score-in.html
--------------------------------------------------------------------------------------------------------------------------------------------------------------------------------------------
Thursday, December 19, 2024
Wednesday, December 18, 2024
Tuesday, December 17, 2024
Question no 4028 : Advanced Planning MRP Types
(More than one answers)
A. PD
B. VB
C. X0
D. M0
E. R1
.
Answer: A, B, D, E
Basically, MRP Type "X0" used to be for when APO was a separate entity (system), now in S/4; PPDS runs recognizes MRP Types with Procedure "MRP, "MPS", and "CBP".
Monday, December 16, 2024
Sunday, December 15, 2024
Q&A in Class (2024-12-14) S4520
--------------------------------------------------------------------------------------------------------------------------------------------------------------------------------------------
Question: Notes and Blog Post link for Subcontracting Procurement Scenario. Subcontracting is a form of procurement in which the product (assembly) to be procured is manufactured (assembled) by a supplier (the subcontractor) to whom the buying party may provide the components to the subcontractor to perform the assembly. In this case, the buying party pays for the assembly services offered by the subcontractor.
- A BOM is required for the Assembly and Component.
- In the Material BOM, use can decided if any of the Components are provided by the Vendor or provided by us tot he Subcontractor for the Assembly step.
- In S/4HANA, you will have to assign the BOM (Usage + Alternative) in the Material Master MRP4 view.
- A Subcontracting Info Category is for the Purchasing Info Record is necessary which is used for the Purchasing services of the Assembly service by the Subcontractor.
- Purchase Order for Subcontracting will be using Item Category "L".
- Components to be provided to the Subcontractor can be transferred to the Subcontractor via ME2O (ME2ON in S/4HANA) or MIGO, and both MM (1 step or 2 steps) and SD methods can be used for the Component send to the Subcontractor.
- Special Stock Indicator "O" is used to represent the component stocks at the Subcontractor.
- Goods Receipt of the Subcontracting Purchase Order will receive the Assembly and also reduce the Components stocks simultaneously.
https://froggysap.blogspot.com/2024/09/sap-mm-special-stock-o-subcontracting.html
--------------------------------------------------------------------------------------------------------------------------------------------------------------------------------------------
Question: Notes on Invoicing Plan and Blog Posts for Invoicing Plan Scenario. SAP introduced the Invoicing Plan in the Early 2000s, maybe in SAP ERP4.0/4.5 or 4.6, but it is still available in S/4HANA 2023. The Invoicing Plan is not for Stock Scenario but can maybe be classified under the umbrella of Consumables scenario with an Invoicing Plan PO, no Goods Receipt, and just Invoicing Plan settlement to generate the Invoice based on the Scheduled payment in the Invoicing Plan PO.
- Document type "FO" for Validity Period in the PO Header.
- Account Assignment mandatory and cannot be "U" (Unknown)
- No Item Category required.
- Material Master is not needed (just the description).
- GR indicator is not allowed.
- Tax code is mandatory due to Auto Invoice.
- An Invoicing Plan type is required (configurable with Date Rules).
- 2 types of Invoicing Plan type either Periodic of Partial Invoicing Plan.
- Periodic Invoicing Plan comes with Fixed Amount and regular Internals (eg: Rental, Leasing)
- Partial Invoicing Plan comes with Different Amounts and irregular Intervals (eg: Renovations)
--------------------------------------------------------------------------------------------------------------------------------------------------------------------------------------------
Question: The Blanket PO scenario is probably one of the many "Simplification Projects" in early 2000 where instead of PR-PO-GR-Invoice for Consumables which are done regularly (maybe weekly or monthly), the Blanket PO only requires PO and Invoice to record the work and amount to be paid. Examples can be procurement items like monthly photocopy service by the photocopy machine vendor, house keeping works done weekly etc.
- Document type "FO" for Validity Period in the PO Header.
- Account Assignment is mandatory and "U" (Unknown) is possible as the actual Account Assignment object like cost center can be entered in the Invoice entry session.
- Item Category "B" (Limit") to get the "Limit" tab in the item table.
- Overall Limit (for checking the Total Invoice values).
- Expected Value (for activation of Release Strategy).
- Goods Receipt is not expected and grayed out due to Item Category "B".
- Message "M8298" can be configured for a particular User to be Warning or ERROR when the Invoice amount totaled is exceeding the Overall Limit.
- Invoice entered must be within the Validity Period at the Blanket PO Header.
https://froggysap.blogspot.com/2024/12/material-management-blanket-purchase.html
--------------------------------------------------------------------------------------------------------------------------------------------------------------------------------------------
Q&A in Class (2024-12-15) MM Quiz (Question 21-40)
MM Quiz (45 minutes for 20 Questions)
Saturday, December 14, 2024
Question no 4027 : Purchasing Document Type Configuration
(only one answer)
A. Link PR Document Type and Item Category to Purchase Order Document Type and Item Category.
B. Internal and External Number Range for each Document Type.
C. Allowed Item Categories.
D. Allowed Account Assignment Categories.
E. Set Fields Selections.
.
Answer: D
The following are parameters for Purchasing Requisition Document Type:
. Each Doc Type can have Internal and External number ranges or either one.
. Field Selection.
. Designated as a Stock Transport Purchase Requisition.
. Designated as a PR with Outline Agreements.
. Overall Released Strategy (Header level Release Strategy)
. Allowed Item Categories.
. Link PR to Following-on Documents such as PO with Item Category combinations.
. Serial Profile Assignment.
Friday, December 13, 2024
Thursday, December 12, 2024
Wednesday, December 11, 2024
Sunday, December 8, 2024
Question no 4026 : Plant Maintenance Permit Master
(more than one answers)
A. Release of the Maintenance Order.
B. Goods Movement of the Maintenance Order.
C. Confirmation of the Maintenance Order.
D. Technical Completion of the Maintenance Order.
E. Business Closing of the Maintenance Order.
.
Answer: A, D

_0618_QuotationConvRate.jpg)
_0517_PreliminaryBilling(CashSales)_Blogged.jpg)

_0407_BOP_Blogged.jpg)
_0406_AdvATP.jpg)
_0102_Space.pptx.jpg)


.jpg)
.jpg)
.jpg)
.jpg)
.jpg)

.jpg)

.jpg)

_%20(1).jpg)


.jpg)
.jpg)

.jpg)

.jpg)
.jpg)

_.jpg)


.jpg)

.jpg)


.jpg)


.jpg)
.jpg)

_Blogged.jpg)

.jpg)
_Blogged.jpg)