青蛙SAP分享 Froggy's SAP sharing
~The more we share, the more we learn~
This Blog is mainly on SAP Exam Questions and Selected "How-to" SAP processes
(Move to ...)
Home
SAP Founders
Exam Prep
About SAP
Links/Downloads
▼
Friday, May 6, 2016
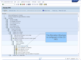
PM Order Settlement Allocation Structure
No comments:
Post a Comment
Note: Only a member of this blog may post a comment.
‹
›
Home
View web version
No comments:
Post a Comment
Note: Only a member of this blog may post a comment.